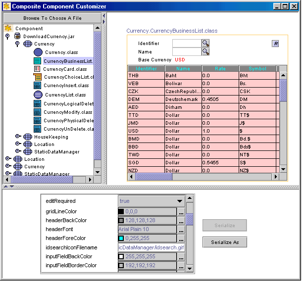
All components in BitSlice are customizable by the user. Customization can be done by changing the values of customizable properties associated with a given component. The components may be used as java beans and/or class libraries. If you are using an IDE for java, the java beans can be integrated into your IDE and can be customized using the customization mechanism provided by your IDE. Alternatively, BitSlice comes with its own customizer that is a stand-alone java application and this can be used to customize your component. Given below is a snapshot of the BitSlice customizer being used to customize the ‘Currency Business List’ component:

The steps invlolved in running the BitSlice customizer is given in the Installation and Usage document. Customization involves changing the value of customizable properties and saving the component under the same name or a different name. The component is serialized and a .ser file is created with the new property values. The customized bean can be deployed in any given application.
If you use the components as class libraries, they can be customized using the APIs provided. The properties can be set as soon as the class is instantiated in the application.
Higher level components / assemblies are themselves built from smaller components. In such cases, the components going into the higher level unit can be individually customized and these can be used to form the higher level unit by providing the name of the customized bean to the higher level unit. This process can be repeated any number of times.
Customizable properties fall into broadly two categories:
- Properties that control the look-and-feel of the component. These are relevant for visual components
- Properties that control the behaviour of the component. This is relevant for all components
Typical look-and-feel properties that are customizable:
- Background and Foreground color for the component unit
- Background and Foreground color for display data, input data and labels
- Background and Foreground colors of tables, where relevant
- Background and Foreground color for headers, where relevant
- Fonts for display data, input data and labels
- Fonts for table data where relevant
- Fonts for headers, where relevant
- Size of the unit (width and height)
- Alternate gif files for all icons/gif images used in the unit
- Whether or not borders are required
- Whether grid lines are required, where relevant
- Grid line color, where relevant
Common functional features that are customizable:
- Database connection: Components can perform data related operations in two ways: a) component makes its’ own database connection or b) component uses the database connection provided by the application that uses this component
- Bean names: Higher level components / assemblies are themselves built from smaller components. In such cases, the components going into the higher level unit can be individually customized and these can be used to form the higher level unit by providing the name of the customized bean to the higher level unit. This process can be repeated any number of times
Typical Functional properties that are customizable on Data Selection Lists:
- No. of visible rows
- Default selection identifier
- List bean name
- Ordered by
- Whether the refresh button is required
- Columns to appear on the selection list
- Selection key
Typical Functional properties that are customizable on Business Lists:
- Whether the list is editable
- Bean names for insert, modify, delete, physical delete, undelete components
- Bean name of data list component
- Whether the refresh button is required
Typical Functional properties customizable on Business Object components:
- Database bean name: The database bean can be customized to connect to a database of choice and this bean name can be provided to the Business Object Component to direct all its’ operations to be done on the database of choice
- Database connection: The business object can perform data related operations in two ways: a) component makes its’ own database connection or b) component uses the database connection provided by the application that uses this component
- Whether or not the identifier is modifiable: Typically identifiers would be non-modifiable, however, the user can customize a particular business object to specify that the identifier is modifiable
- Installation bean name: The installation bean can be customized to specify which components in the component set are going to be used. The business object will then make use of this information to determine whether or not to use the service provided by a particular component in the set.
Typical Functional properties customizable on Data Maintenance components: (Data Insert, Data Modify, Logical delete, Physical delete, Undelete)
- Action buttons required: Action buttons for save/cancel may be included in this unit or may be provided by the using application of this unit
- Business object bean name: If it is desired to use a customized version of the business object component, the name of the customized version is to be specified here
- Data selection list bean names: Name of the customized versions of data selection lists, if so desired
- User (created by/modified by/deleted by) required: The name/id of the user doing the operation may be entered by the user through an entry field provided by this unit or alternatively the using application may set this value
Typical Functional properties customizable on Database Components:
- Database: The database bean can be customized to connect to a database of user choice and subsequently all other components will perform data operations on this database. The customizable properties for this are:
Datasource name
Driver
Password
User
Transaction Isolation Level
- Table creation component: This can be used to create tables in a target database. Typical customizable properties are:
Database bean name: The database bean can be customized to connect to a database of choice and this bean name can be provided to the Table Creation Component to direct all its’ operations to be done on the database of choice
SQL Create statement string: Note that customizing this string to include more columns in the table would neccessitate extending the business objects and other related components. Refer Installation and Usage document for details on this
- Table Load component: This can be used to load data from text files into tables in target database. Typical customizable properties are:
Business object bean name: If a customized version of the business object is to be used for loading, the bean name of the customized version should be given here
Delimiter: delimiter (seperator) for data in the input text file
Input file name
Refer Installation and Usage document for Customizable properties of other components and assemblies
All components can be sub-classed and extended to handle additional information as well as their associated functional processing. For details on how this can be done, refer Installation and Usage document